Så enkelt kan du komma åt en backup (säkerhetskopia) av din hemsida med BackupControl
Med STRATO BackupControl-funktionen kan du när som helst komma åt automatiskt skapade backuper av din webbplats. Du kan välja mellan ett stort antal backuper som skapats vid olika tidpunkter. Du har upp till tre backuper av samma dag, som skapas runt 08:00, 16:00 och 24:00, till ditt förfogande. Dessutom finns dagliga backuper av de senaste 3 dagarna och veckovisa backuper av de senaste 4 veckorna tillgängliga för dig. Du kan enkelt återställa raderat eller överskrivet innehåll av misstag, oavsett om det är en enskild fil eller hela ditt webbutrymme.
Åtkomst till dina backuper finns i din STRATO kundinloggning och alternativt via SFTP-åtkomst. Du kan använda åtkomst via SFTP till exempel om du först vill ladda ner och redigera backupen lokalt. För återställning utan ytterligare bearbetning av filerna rekommenderar vi att du använder funktionen BackupControl via kundinloggningen.
Åtkomst via din STRATO kundinloggning
I din STRATO kundinloggning kan du komma åt dina backuper med bara några få klick. Logga in med ditt kundnummer och ditt kundlösenord och välj relevant beställning.
I paketvyn, välj menyalternativet Säkerhet / STRATO BackupControl:
Du kan använda menyn Backup-version (säkerhetskopieringsversion) för att välja vilken av de skapade backuperna du vill skapa en backup från. Efter att ha valt en backup kan du också välja omfattningen av återställningen. Från en komplett backup, till olika mappar, till en enda fil, kan du själv bestämma omfattningen av återställningen.
Återställ fullständig backup
Om du vill återställa en fullständig backup, välj knappen Återskapa backup helt.
Skapa en backup av enskilda mappar och filer
Du kan markera enskilda mappar och filer för återställning med ett klick. För att göra detta klickar du bara på knappen Markera, valet kommer att markeras med en grön bock. För att välja undermappar eller filer som finns i undermappar, klicka först på mappen och du kommer sedan till nästa nivå.
Klicka på knappen Återställ urval för att börja återställa de valda mapparna och filerna.
Åtkomst via SFTP
Som ett alternativ till åtkomst via STRATO kundinloggning kan du även komma åt de skapade backuperna med ett FTP-program. Efter att ha upprättat anslutningen till BackupControl Server kan du komma åt mappen för säkerhetskopior som heter ssh.strato.de. Datumet (tidsstämpeln) för denna mapp motsvarar respektive backuptid.
I det följande kommer vi att använda ett exempel med FileZIlla FTP-programmet för att visa dig hur du kan komma åt dina backuper.
FileZilla instruktioner
Du måste alltid göra följande inställningar i ditt FTP-program:
Starta FileZilla. Vissa konfigurationsfiler som är viktiga för en webbplats namnges med en ledande punkt och är dolda som standard (t.ex. .htaccess-filen). Eftersom dessa filer också krävs för en fullständig backup, kontrollera om FileZilla visar alla dolda filer. För att göra detta klickar du på Server och markerar rutan Tvinga listning av dolda filer.
Logga in med följande uppgifter för att ansluta till ditt webbutrymme:
| Värd- eller servernamn | backup.strato.de |
| Användarnamn | dindomän.se (Ange din egen domän) |
| Lösenord | ditt masterlösenord |
| Port | 22 |
Starta FileZilla och ange följande uppgifter i fälten:
| Värd- eller servernamn | backup.strato.de |
| Användarnamn | dindomän.se (Ange din egen domän) |
| Lösenord | ditt masterlösenord |
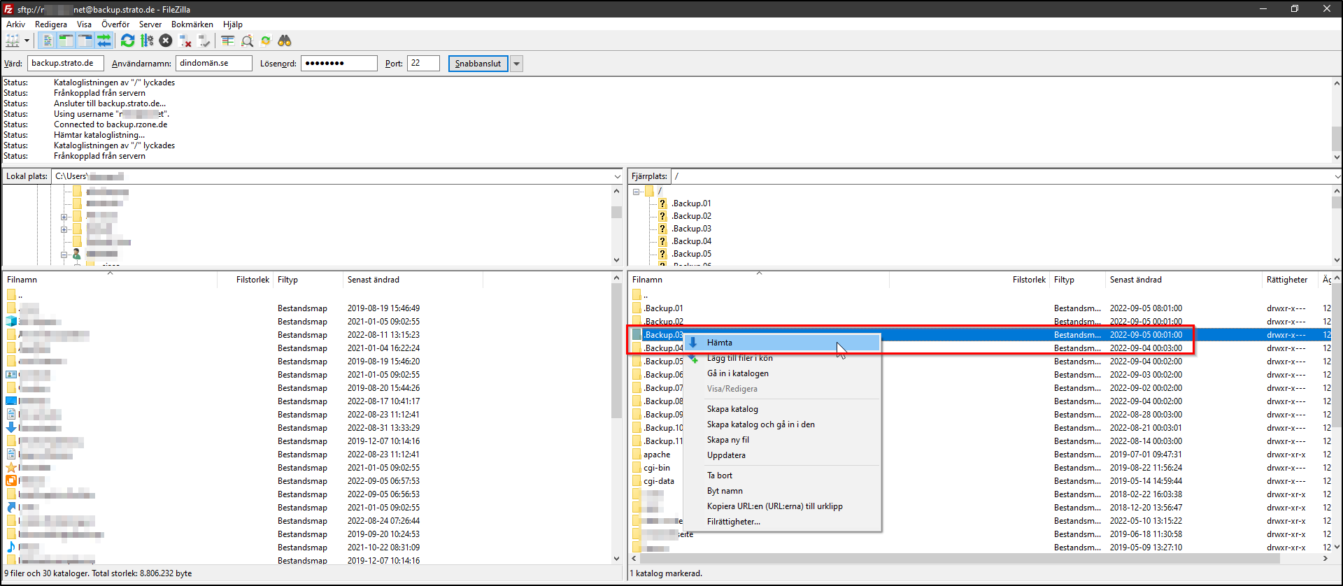
Efter att ha lyckats ansluta till backupen SFTP kommer du att se mappöversikten till höger i fönstret. Mapparna ".Backup.01" till ".Backup.11" är mappar skapade av BackupControl, där hela webbutrymmet finns. Dessa mappar är olika gamla, vilket kan ses under "Senast ändrad". Datumet anger en backups ålder. Mappen ".Backup.01" innehåller vanligtvis den senaste backupen av ditt webbutrymme.
För att nu återställa en hel backup, högerklicka på mappen, t.ex. ".Backup.03" och välj "Ladda ner" i snabbmenyn. Mappen överförs sedan till vänster sida, som representerar ditt lokala system.
Så snart överföringen har slutförts, anslut till din SFTP som vanligt och överför det önskade innehållet tillbaka igen.
Så snart överföringen har slutförts, anslut till din SFTP som vanligt och överför det önskade innehållet tillbaka igen.







