Så använder du din SFTP-/SSH-åtkomst
Med SFTP (Secure File Transfer Protocol) överför du filer krypterat mellan din dator och STRATO‑webbutrymmet. SSH (Secure Shell) ger en krypterad terminalanslutning som låter dig köra kommandon på webbservern. I din STRATO‑kundinloggning kan du skapa egna åtkomster för varje projekt, ange startmapp och hantera lösenord. Nedan hittar du stegen från inställning till användning med FileZilla (SFTP) och PuTTY (SSH).
Vad är SFTP och SSH?
- SFTP: Filöverföringsprotokoll som använder SSH‑tunneln. Allt går krypterat över port 22. Rekommenderas framför klassisk FTP.
- SSH: Krypterad fjärranslutning till serverns shell (terminal). Gör att du kan köra kommandon i ditt webbutrymme.
- SFTP + SSH: En och samma åtkomst som tillåter både SFTP och SSH. Om du bara vill överföra filer räcker SFTP.
Öppna SFTP/SSH i STRATO‑kundinloggningen
- Logga in i STRATO‑kundinloggningen.
- Navigationsväg: «Databaser och webbutrymme» → «SFTP & SSH».
- På översiktssidan ser du:
- Lista över befintliga åtkomster med användarnamn och startkatalog.
- Uppe till höger det personliga servernamnet samt porten (22).
- En knapp «+ Skapa ny» för att skapa nya åtkomster.
- För varje åtkomst en trepunktsmeny för detaljer/ändringar.
Skapa SFTP‑ eller SFTP+SSH‑åtkomst
- Klicka på «+ Skapa ny».
- Valfritt: Lägg till en kommentar (t.ex. ”för WordPress‑uppladdningar”).
- Ange ett säkert lösenord.
- Välj typ:
- SFTP (rekommenderas) eller
- SFTP + SSH (om du dessutom behöver terminalåtkomst).
- Välj en rot- eller startkatalog. Den här åtkomsten ser bara den mappen och underliggande mappar.
- «Spara». Användarnamnet genereras automatiskt.
Obs: Användarnamnet tilldelas av systemet och visas i listan.
Hitta server- och åtkomstuppgifter
- I boxen till höger på översikten ser du:
- Server: personligt värdnamn (exempelmall: 501****03.ssh.w*.strato.hosting).
- Port: 22.
- I åtkomstlistan hittar du:
- Det automatiskt genererade användarnamnet (t.ex. su******).
- Startkatalog.
Dessa tre uppgifter (server, användarnamn, lösenord) plus port 22 behöver du för SFTP. För SSH gäller samma server- och användaruppgifter.
Anslut med SFTP (exempel: FileZilla)
Förberedelse: Installera FileZilla Client från filezilla-project.org.
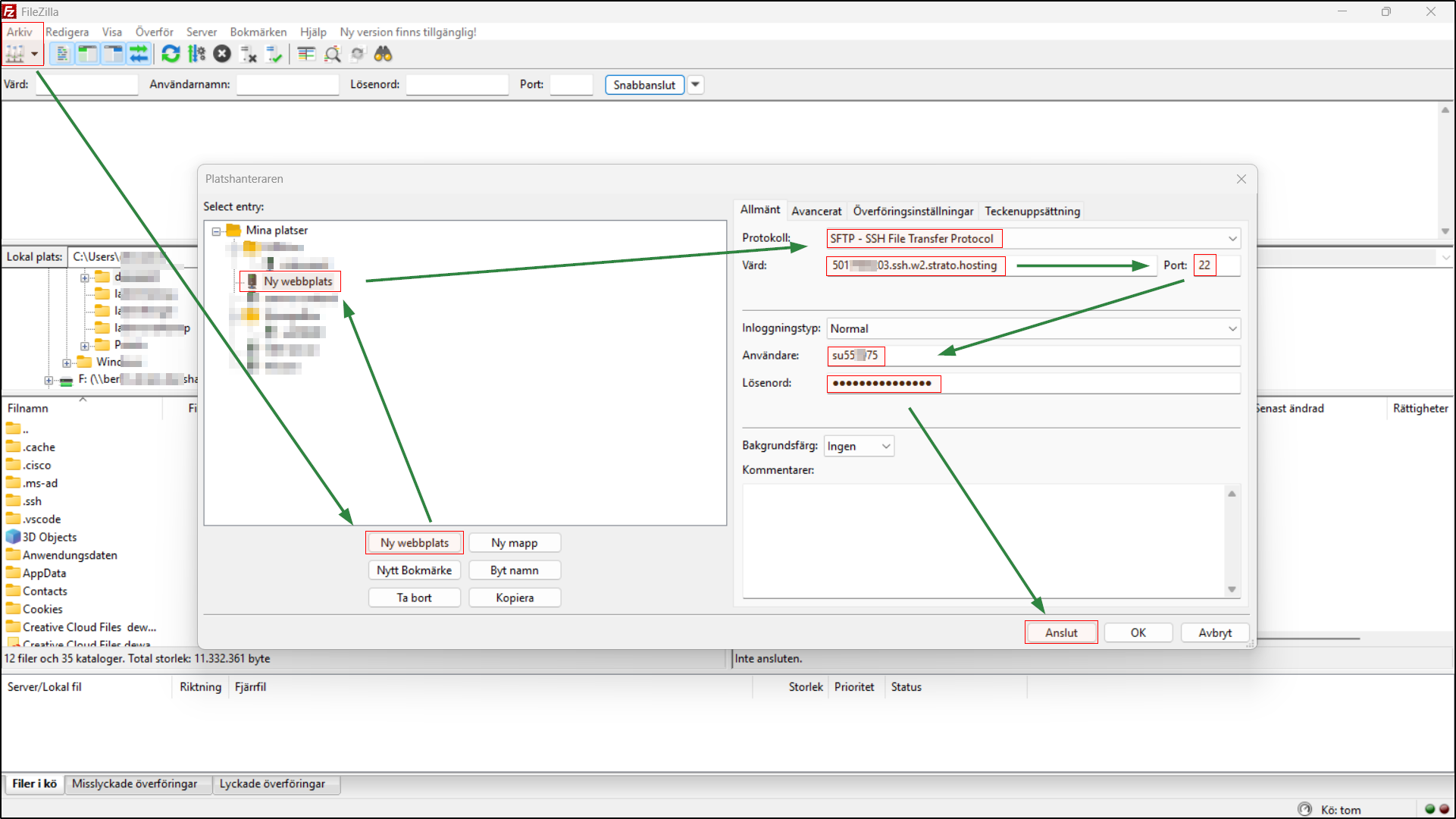
A. Spara i Webbplatshanteraren en gång
- «Arkiv» → «Platshanteraren» → «Ny webbplats».
- Protokoll: SFTP – SSH File Transfer Protocol.
- Server: personligt servernamn från STRATO‑kundinloggningen.
- Port: 22.
- Inloggningstyp: Normal.
- Användare: det genererade användarnamnet (t.ex. su******).
- Lösenord: det lösenord du satte när du skapade åtkomsten.
- Anslut. Vid första anslutningen: bekräfta serverns fingeravtryck (värdnyckel/Host Key) så att FileZilla litar på målet.
B. Ladda upp filer
- Vänster sida: dina lokala filer/mappar.
- Höger sida: ditt webbutrymme från vald startmapp.
- Dra och släpp filer/mappar från vänster till höger.
- Se till att ladda upp webbplatsfiler till rätt mapp (t.ex. projektets dokumenterade webroot).
Tips vid anslutningsproblem:
- Kontrollera användarnamn/lösenord, servernamn och port 22.
- Säkerställ att du har valt SFTP som protokoll (inte FTP eller FTPS).
- Testa att åtkomsten är aktiv i STRATO‑översikten och har rätt startmapp.
Visa dolda filer (t.ex. .htaccess)
Vissa viktiga konfigurationsfiler börjar med en punkt och är dolda som standard.
I FileZilla:
- Meny «Server» → aktivera «Tvinga visning av dolda filer».
- Om de fortfarande är dolda: «Visa» → «Kataloglistningsfilter» → Avaktivera filtret «Configuration files» eller ta bort bocken.
Via SFTP blir punktfiler därefter synliga och redigerbara.
Hantera, ändra, ta bort SFTP‑åtkomster
I listan över dina SFTP/SSH‑åtkomster finns en trepunktsmeny till höger om varje post. Där kan du:
- Visa Detaljer
- Ändra kommentar
- Ändra lösenord
- Radera åtkomst
Obs:
- Glömt lösenordet? Använd «Ändra lösenord» och uppdatera det sparade lösenordet i FileZilla.
- Justera startmapp: Skapa vid behov en ny åtkomst med önskad startmapp.
- Säkerhet: Använd separata åtkomster för olika syften, var och en med egen startmapp och eget lösenord.
Använda SSH (exempel: PuTTY)
Förutsättning: När du skapar åtkomsten, välj typen «SFTP + SSH».
- Ladda ner och starta PuTTY.
- Host Name (or IP address): personligt servernamn från STRATO‑kundinloggningen.
- Port: 22. Connection type: SSH.
- Valfritt: Spara sessionen under Saved Sessions → Save.
- Klicka på Open.
- Första gången: Bekräfta dialogrutan för värdnyckel (betrodd server).
- Login as: ange ditt genererade användarnamn (t.ex. su******).
- Ange lösenord.
Obs: I PuTTY visas inget medan du skriver lösenordet – det är normalt.
Nu är du i terminalen i den angivna startmappen.
Grundläggande kommandon:
ls
Listar filer/mappar. Med -la ser du även dolda filer (t.ex. .htaccess).
Exempel: ls -la
cd
Byter mapp.
Exempel: cd public, cd .. (en mapp upp), cd ~ (till hem)
pwd
Visar den aktuella sökvägen.
Exempel: pwd
less
Visar långa filer sida för sida; q avslutar.
Exempel: less error.log, less -N access.log
grep
Söker efter textmönster i filer/mappar.
Exempel: grep -n "Fatal" error.log, grep -R "cache" .
cp
Kopierar filer/mappar. Med -r rekursivt.
Exempel: cp index.php index.bak, cp -r img/ img_backup/
mv
Flyttar eller byter namn på filer/mappar.
Exempel: mv index.bak index.php, mv uploads/* media/
rm
Tar bort filer/mappar. Med -r rekursivt, med -i fråga först.
Exempel: rm datei.tmp, rm -ri alter_ordner
Obs: rm -rf tar bort utan att fråga – använd bara om du är helt säker.
mkdir
Skapar mappar. Med -p även nästlade strukturer.
Exempel: mkdir assets, mkdir -p app/cache/tmp
chmod
Ändrar filrättigheter (åtkomsträttigheter).
Exempel: chmod 644 .htaccess, chmod -R 755 public_html
Avsluta: skriv exit eller stäng fönstret.
Vanliga frågor och tips
- Skillnad SFTP vs. FTPS? SFTP kör över SSH (port 22). FTPS är FTP med TLS över portar 21/990. För STRATO‑åtkomster använder du SFTP‑uppgifterna som anges i översikten.
- Separera flera projekt? Skapa en egen åtkomst per projekt med lämplig startmapp.
- Behörighets-/skrivfel? Kontrollera att du är i rätt startmapp. Justera vid behov rättigheterna på servern eller kontakta supporten.
- Öka säkerheten:
- Använd långa, unika lösenord.
- Ta bort åtkomster du inte längre behöver.




